🐯Zoo Set🦁

$0+
35 ratings

🐅6 different animals

🐅Male and Female fitted to Zin base and head:

https://zinpia.sellfy.store/p/zin-fit-base/

https://zinpia.sellfy.store/p/zin-fit-male-base/

🐅One texture each, all made from scratch

🐅Rigged and ready to jiggle

🐅Stats:

______________________________________

Giraffe: Verts; 6k |Edges; 13k |Faces; 6k | Polys: 12k |Mats; 3

Lion: Verts; 4k |Edges; 9k |Faces; 4k | Polys: 8k |Mats; 3

Peacock: Verts; 3k |Edges; 7k |Faces; 3k | Polys: 7k |Mats; 3

Rhino: Verts; 4k |Edges; 10k |Faces; 5k | Polys: 9k |Mats; 3

Tiger: Verts; 3k |Edges; 8k |Faces; 4k | Polys: 7k |Mats; 3

Zebra: Verts; 4k |Edges; 9k |Faces; 4k | Polys: 8k |Mats; 3

______________________________________

❥ How to Import

Within blender go to file, import FBX, and then BEFORE importing go to the right side and go down to armature and hit ignore leaf bones. DO NOT USE CATS WITH MY PRODUCTS, CATS is NOT reliable and can cause issues with anything. If you have an issue where bones are disappearing or not showing up when merging with another armature that means they share the same name, this shouldn't be a problem but still in case.

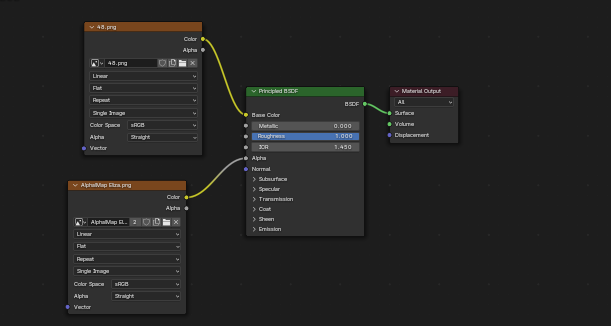
For the hair if it is not transparent strands and not looking how it does in the renders go into the shading tab in blender and check to make sure that the nodes look like this and that you have the hair set to alpha hashed.


______________________________________

.・。.・゜✭・.・✫・゜・。.

《 TOS/Rules 》

These rules apply to all assets: free, nitro, paid and commissioned assets..

Use for Personal / Commercial / Public / Nitro / Free

Credit with my name & item/shop link when used on commercial

Enjoy!

For the full text of the rules, please refer to the following URL below.

Full Shop TOS

.・。.・゜✭・.・✫・゜・。.

$
I want this!
223 downloads
Size
8.07 MB

Ratings

5.0
(35 ratings)
5 stars
100%
4 stars
0%
3 stars
0%
2 stars
0%
1 star
0%
$0+

🐯Zoo Set🦁

35 ratings
I want this!